Graphics Card: ASUSTeK MATRIX HD5870 P/2DIS/2G
OC to 970MHz / 5000MHz (default 894MHz / 4800MHz)
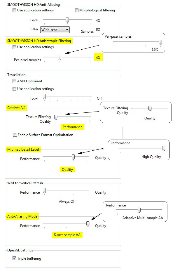
Radeon Driver: 11.7
New changes are highlighted in yellow from version 11.6 since 11.4

Note: Don’t check
- Morphological Filtering
- Surface Format Optimization
- Tessellation
Doing so will degrade fps performance and induce micro-stutters.
Also, corresponding changes are needed in fsx.CFG. Will update once modified.

Perfect thanks!!!
LikeLike
Use this line for VSync in Window mode:
ForceWindowedVSync=1
Try this tool to optimize your system: (deleted)
LikeLike
Thanks for the information but I don’t use Window mode.
Deleted the url of the tool you suggested. Link is not allowed.
LikeLike
Forgot to ask… where do you have set your bufferpools?
LikeLike
I put it up front in the second position right right JOBSCHEDULER.
I sometimes use 150000000 and sometimes 0, depending on the area I am simming.
I basically flimsim areas with third party sceneries only. My favorites are Orbx’s NA and Aerosoft’s Maderia, FSAddon’s and FlyTempa’s HK Airports. etc.
LikeLike
For me SS is needed to avoid shimering; adaptive MS brings shimering.
AA is at 4x wide-tent; at 8x I get considerable fps hit, but I’ll test again.
I will also try Tesselation off.
Vsynch does not work for me in windowed mode no matter the settings.
I do have the added line in [GRAPHICS] and it does work in fullscreen mode.
LikeLike
No crashes for some flights now.
I found that in order to get rid of shimering SS is needed (with AA 4X wide-tent to preserve fps).
Adaptive multisample gives shimering effect (sea, some ground textures etc).
Still no way to get Vsynch to work.
All of the above are valid in windowed mode (due to the use of addons).
LikeLike
I agreed with you that SS in windows mode does cause shimmering. In full screen mode, it is not so obvious.
Have you tried changing SMOOTHVISION HD: Anti-Aliasing to 8X? It helps a bit but degrades fps.
Or turn off Tessellation complete reduces some shimmering.
I set vertical refresh to Always Off in CCC, and
[GRAPHICS]
ForceFullScreenVSync=1
Do you do the same?
LikeLike
Totally agree on settings, except Adaptive Multisample AA. I find that SS gives visimply better quality with no big fps hit (as long as Widw Dent is used and not Edge).
Just as I switched to 11.4, I am getting a lot of API.DLL crashes. Have you experienced something like this?
Do you find 11.4 better than 11.3 (for FSX)?
FInally, I think that after each driver installation, a reinstallation of the correct C++2005 is needed. Is it the same for you also?
LikeLike
I tried SS before and found some performance hit. Will test it again later with this new driver.
Overall, I find 11.4 better than 11.3 and so far I just encountered one CTD in the beginning. It was before I reached current setting – though not too much different from the last one.
No, I never reinstall the C++2005. As said, I always uninstall and clean my current driver first. Then, before the new update, I use Windows 7 Manager’s 1-Click Cleaner and jv16 Power Tools to check for registry leftovers, etc.
This is how I clean and update drivers.
LikeLike
Tried SS but it was no good to my system. I experienced slight sutters and one CTD when switching airport.
It’s possible since we don’t have exactly the hardware and software and other configurations might be different. FSX tunning is very much a trial and error game.
LikeLike
Absolutely, complete uninstallation before new drivers is necessary. I usually check with Driver Sweeper.
Since I also have CTDs, so I’ll try to get rid off SS and try.
Do you have windows dll’s installed in your FSX root (eg UiAutomation)?
LikeLike
Yes, good for you. I do have UIAutomation put in the FSX root directory. Frankly, I don’t know if it provides any help since CTD comes no matter if it is there. I included it to my system when I was encountering a lot of crashes with NVIDIA’s 580. The magic people say doesn’t help me at all. When I switched back to AMD, I simply forgot to take it out until you mention now. It doesn’t hurt anyway.
LikeLike